最近電腦版的chrome也添加了智慧鏡頭的功能。其中它的選取畫面文字,這個功能特別實用。

舉例來說,有些Youtube教學在影片中一些關鍵的部分,都會一下就滑過去,說明欄也沒有任何的解說。

像是圖中的這些文字,以前只能人工去記錄下來

image.png

現在只需要框選起來,複製文字

image.png


 就能輕輕鬆鬆將圖片中的文字複製出來啦~ 甚至有些字用肉眼看起來不太好識別的,它都能解讀出來(當然,太小的字還是沒辦法)

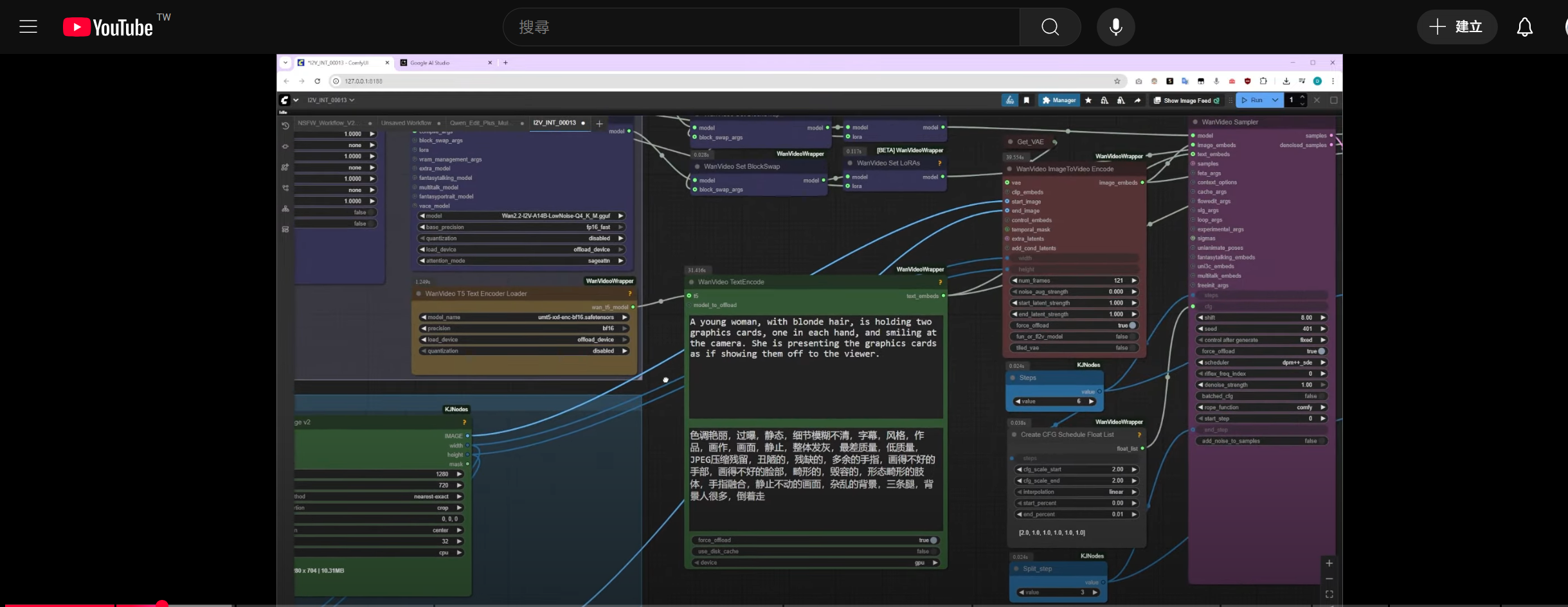
A young woman, with blonde hair, is holding two graphics cards, one in each hand, and smiling at the camera. She is presenting the graphics cards as if showing them off to the viewer.

色调艳丽,过曝,静态,细节模糊不清,字幕,风格,作品,画作,画面,静止,整体发灰,最差质量,低质量, JPEG压缩残留,丑陋的,残缺的,多余的手指,画得不好的手部,画得不好的脸部,畸形的,毁容的,形态畸形的肢体,手指融合,静止不动的画面,杂乱的背景,三条腿,背景人很多,倒着走

 



文章轉載或引用,請先告知並保留原文出處與連結!!(單純分享或非營利的只需保留原文出處,不用告知)

原文連結:
https://blog.aidec.tw/post/chrome-camera-tip
若有業務合作需求,可寫信至: opweb666@gmail.com
創業、網站經營相關內容未來將發布在 小易創業筆記